UDE Designer
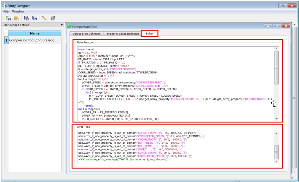
This option allows the user to create a Used Defined Elements. Flow simulator allows users to create user defined element. Users can create different category of inputs like text fields, tabular inputs, combo box & checkbox using entity designer user interface. The User Defined Elements are available at the bottom section of the Element Library.