Editor

Script Factory editor is located at the center panel of the application, and it allows to edit the python script in the usual way.

1. Editor main functionality

The editor proposed the following basic functionality through shortcut keyboard:
  • “Save” a file - “Ctrl+S”
  • “Save as” a file - “Ctrl+E”
  • “Store” a file - “Ctrl+T”
  • “Find and replace” a string - “Ctrl+F”
  • “Undo” an action - “Ctrl+Z”
  • “Redo” an action - “Ctrl+Y”
  • “Close” the application Script Factory - “Ctrl+Q”

2. Open a file in system explorer

In Script Factory application, a selected python file from the workspace tree can open in system explorer.



How to open a python Script from the workspace tree in system explorer?
1 Select a python file in the workspace tree.
2 Right click on the selected python file and select “Open in the system explorer” option.
3 The system explorer window of the selected file is opened.

3. FluxMotor command help files



How to access to FluxMotor python script command help?
1 Click on the icon “Script Factory” on the top left dropdown menu.
2 Select “Open FluxMotor command help files” option.
3

List of available DSL (Domain Specific Language) commands dedicated to the main applications of FluxMotor.

One must select the one in which are stored the targeted commands.

4 The command list is displayed. One must click on the command name to see the corresponding description.

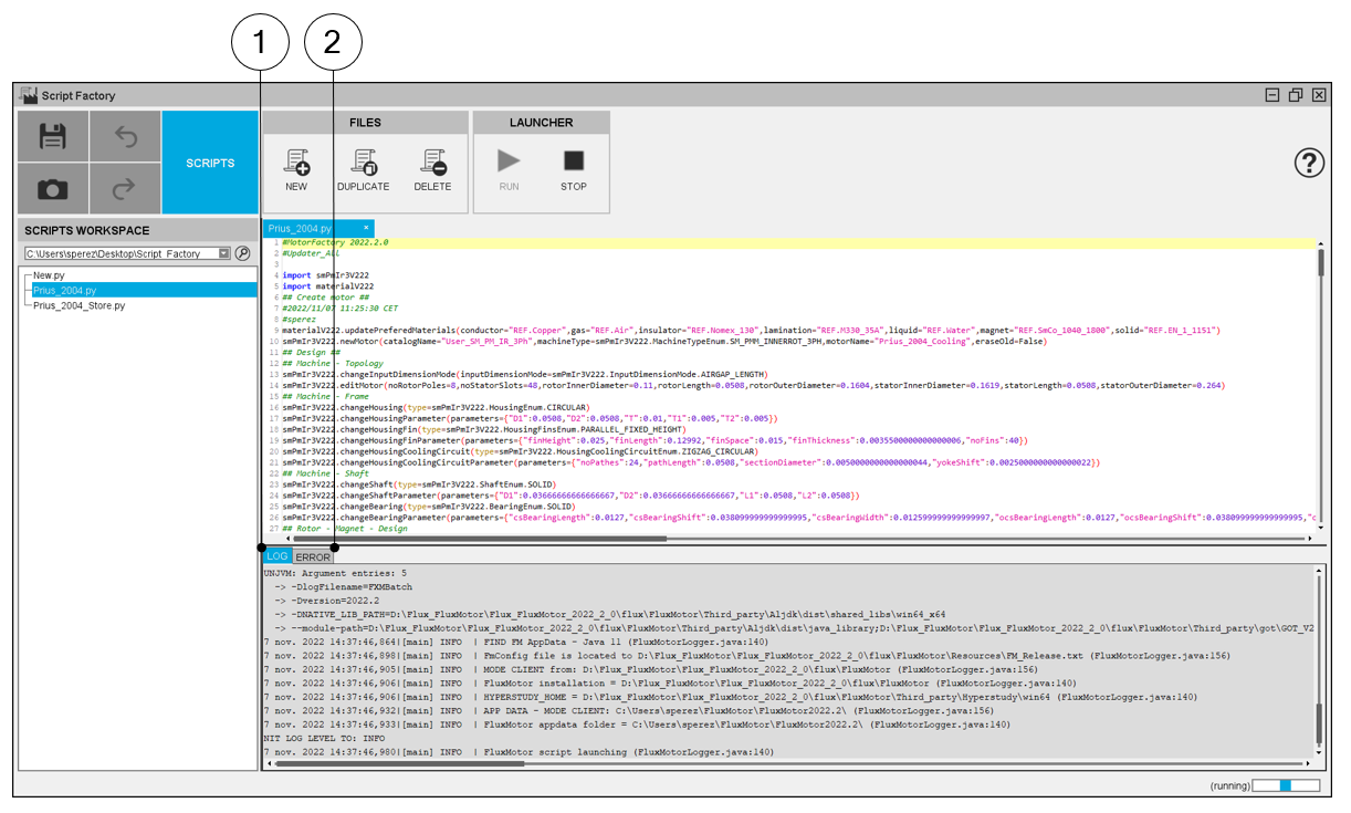
4. Log and error



LOG and ERROR tabs
1 LOG tab gives the information for each command executed in the software and to check whether the command has been executed correctly or not.
2 ERROR tabs give the error message (as popup does in GUI environments)