Editor
Script Factory editor is located at the center panel of the application, and it allows to edit the python script in the usual way.
1. Editor main functionality
- “Save” a file - “Ctrl+S”
- “Save as” a file - “Ctrl+E”
- “Store” a file - “Ctrl+T”
- “Find and replace” a string - “Ctrl+F”
- “Undo” an action - “Ctrl+Z”
- “Redo” an action - “Ctrl+Y”
- “Close” the application Script Factory - “Ctrl+Q”
2. Open a file in system explorer
In Script Factory application, a selected python file from the workspace tree can open in system explorer.
|
|
How to open a python Script from the workspace tree in system explorer? | |
1 | Select a python file in the workspace tree. |
2 | Right click on the selected python file and select “Open in the system explorer” option. |
3 | The system explorer window of the selected file is opened. |
3. FluxMotor command help files
|
|
How to access to FluxMotor python script command help? | |
1 | Click on the icon “Script Factory” on the top left dropdown menu. |
2 | Select “Open FluxMotor command help files” option. |
3 |
List of available DSL (Domain Specific Language) commands dedicated to the main applications of FluxMotor. One must select the one in which are stored the targeted commands. |
4 | The command list is displayed. One must click on the command name to see the corresponding description. |
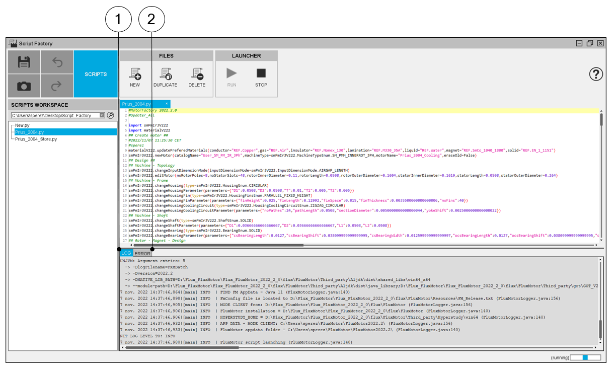
4. Log and error
|
|
LOG and ERROR tabs | |
1 | LOG tab gives the information for each command executed in the software and to check whether the command has been executed correctly or not. |
2 | ERROR tabs give the error message (as popup does in GUI environments) |