Run and Stop
|
|
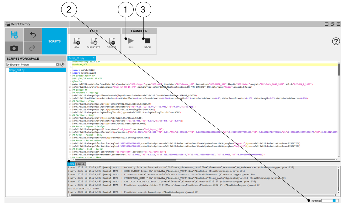
How to run and stop a python Script from the workspace tree? | |
1 | Click on the icon RUN via the LAUNCHER menu to run the Edited file. |
2 | The LOG folder scrolls during the run and a ping-pong bar appears. |
3 | To stop the file execution, click on the icon STOP via the LAUNCHER menu. |